Boaoa.com
Visit boaoa.com-
641.1K
Global Rank
-
6 days ago
Last scanned
-
No data
Domain Age
-
No data
Daily Visitors
Try our browser extension!
Try Website Informer Browser Extension
Boaoa.com
Visit boaoa.com
About Website
Updated:
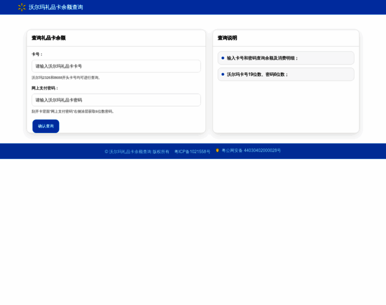
沃尔玛礼品卡余额查询官网入口_购物卡查询余额官方网站
沃尔玛购物卡/礼品卡余额查询官方网站,安全便捷一站式查询服务平台,快速查询沃尔玛礼品卡余额及消费明细。
Network Data
This website is hosted with YISUHUTONG Network Technology Co., Ltd., which reserves the following IP addresses for boaoa.com: 45.119.55.80. Moreover, DNS used with this website include a.share-dns.com, a8.share-dns.com, b.share-dns.net, b8.share-dns.net.
-
641.1K
Global Rank
-
6 days ago
Last scanned
-
No data
Domain Age
-
No data
Daily Visitors
Network
ADDRESSING DETAILS
-
Hosting Company
-
IPs
-
DNS
a.share-dns.com
a8.share-dns.com
b.share-dns.net
b8.share-dns.net
Whois
At present, the WHOIS information for boaoa.com is unfortunately not available. Due to various potential reasons such as privacy protections, data maintenance, or registrar restrictions, we are unable to provide specific details about boaoa.com's registration and ownership status at this time.
Domain & Keywords
- 沃尔玛卡余额查询官网
- 沃尔玛购物卡查询官网
- 沃尔玛礼品卡官网查询
- 沃尔玛购物卡余额查询官网
- 沃尔玛礼品卡余额查询官网
Websites similar to boaoa.com
-
haip.cc-
Global rank
N/A
-
Daily Visitors
N/A
-
-
barunews.com-
Global rank
N/A
-
Daily Visitors
N/A
-
-
ok-yes.com-
Global rank
N/A
-
Daily Visitors
N/A
-
-
yeshenyun.com-
Global rank
N/A
-
Daily Visitors
N/A
-
-
ss0599.com-
Global rank
528.6K
-
Daily Visitors
N/A
-